Web Calendar - Test Automation for in built quality in DevSecOps 1


back to login page
back to details of Automation used
back to details of SOAP Web Services Integration implemented
back to details of Continuous Integration and Continuous Deployment (CI/CD) using 'onprem and cloud Jenkins ' implemented
to details of Azure hosted scalable microservice based setup of this site


Table of Contents



1. PURPOSE

2. WHAT THIS APPLICATION DOES

3. WHY IS IT IMPORTANT? - Web Browser Automation via Cucumber-Java-Selenium

4. WHY IS IT IMPORTANT? - Desktop App Automation via Power Automate (Low Code)

5. TEST DRIVEN DEVELOPMENT (TDD) PERFORMED WITH RUBY PROGRAMMING LANGUAGE

6. TDD ON MOBILE PLATFORM

7. NON-FUNCTIONAL TESTING IMPLEMENTED

8. USE OF FRAMEWORKS

Back to Top

1. PURPOSE

To demonstrate agile "Test Driven Development" (TDD) of a web application on browser and mobile platforms using cucumber, JUnit, Selenium RC, Eclipse and Appium.


A one line summary of these tools is as below:

ECLIPSE : A GUI that allows coding and use of following technologies.

CUCUMBER : framework that allows writing code to defined acceptance driven tests.

JUNIT : API that provides functions to test via code. E.G. AssertEquals("a","a") will return true.

SELENIUM RC : API that provides functions to drive html pages. E.G. browser.findelement(byID ("submit")).click() would click submit button.


APPIUM : An application server like TOMCAT for mobiles. It hosts mobile devices (iOS and Android), so tests can be run on them.


The development utilised agile software development as evidenced by the board below:


Back to Table Of Contents

2. WHAT THIS WEB APPLICATION DOES

This application is about setting up an online web calendar. As an example, below is one user story from sprint 1, for logon, which has been fully implemented with added security:


The above story implemented the following:

1. Takes user input in the form of username and password,

2. On selecting submit button, validates the credentials via checking a MySql database.

3. If the credentials authenticate successfully, it presents a welcome user message.

4. If the credentials do NOT authenticate successfully, it presents a "invalid credentials" welcome message.

Back to Table Of Contents

3. WHY IS IT IMPORTANT - Cucumber-Java-Selenium web browser automation

This application has been developed entirely using test driven development.

The steps followed were to first develop the cucumber scripts to drive selenium tests followed by writing the code. In particular:
PRE-REQUISITE

1. ECLIPSE setup with Selenium RC, JUnit and cucumber.
2. For web development using cloud deployment, Eclipse was setup with jBoss Openshift tools, red hat console (rhc) and GIT for configuration management.
STEP 1

Specify Acceptance based test in simple word processor.
STEP 2

Using cucumber framework, write code for tests using selenium RC API.
NOTE: The text "@Given" in screenshot below is followed by the test steps from STEP 1
STEP 3

Develop application to make cucumber tests pass (STEP 1). Progress able to be monitored within seconds, by running the JUnit project.


Cucumber can also be setup to produce a report like below:
Note: This report is from a different project:



Back to Table Of Contents

4. WHY IS IT IMPORTANT - Desktop App Automation via Power Automate (Low Code)

Automating testing on web applications is just one aspect of quality assurance outcomes. Desktop applications is another major use case.

So I created a desktop version of this web calendar application and automated its testing using Low code Microsoft Platform 'PowerAutomate':

5. TEST DRIVEN DEVELOPMENT USING RUBY PROGRAMMING LANGUAGE

The same Selenium tests were also written and run using Ruby language on Ruby Mine IDE software

The steps followed were:
PRE-REQUISITE

1. Ruby version 2.0.0 installed.
2. Ruby Mine IDE installed.
3. Ruby Gems for RSpec, Capybara, Cucumber, activesupport, selenium-client, selenium-webdriver run.
STEP 1

Specify Acceptance based test in simple word processor.
STEP 2

Using cucumber framework, write code for tests using selenium RC API.
NOTE: The text "When" in screenshot below is followed by the test steps from STEP 1
STEP 3

Develop application to make cucumber tests pass (STEP 1). Progress able to be monitored within seconds, by running the Capybara project.


Back to Table Of Contents

6. TEST DRIVEN DEVELOPMENT ON MOBILE PLATFORM

The same Selenium tests were also run on an android device with operating system version 5.1.1

The steps followed to setup the tests for the mobile were:
PRE-REQUISITE

1. ECLIPSE setup with Selenium RC, JUnit and cucumber.
2. For web development using cloud deployment, Eclipse was setup with jBoss Openshift tools, red hat console (rhc) and GIT for configuration management.
3. ANDROID SDK downloaded, Eclise setup with AVD manager and SDK Manager with latest android phone emulators and environment variables setup.
4. Appium application is dowloaded and launched. Java project created with the Apium JARS for android and java selenium jars from seleniumHq downloads page->Selenium Client & WebDriver Language Bindings.
5. AVD manager is used to create an emulator for a mobile device e.g. Android device below v5.1.1

Android device created
STEP 1

Run the appium server to launch the Android device, in my case an emulator.
STEP 2

Using cucumber framework, write code for tests using selenium RC API.
STEP 3

Develop application to make cucumber tests pass (STEP 1). Progress able to be monitored within seconds, by running the JUnit project.
In particular:

a) Cucumber uses Selenium automation to enter data in mobile

Selenium enters data in 

mobile

b) Cucumber uses Selenium automation to verify data presented in browser on mobile
Selenium verifies page content 

in mobile

c) Cucumber results displayed graphically at bottom of below screenshot with selenium code on top
Using 

Cucumber to drive selenium automation on mobile


Back to Table Of Contents

7. NON-FUNCTIONAL TESTING

SECURITY IMPLEMENTED (OWASP Top 10)



In terms of Security, the application implements:

a. Captcha to verify that the user is not one of many robots generated by say a performance testing tool.

b. Validation of user input to verify that it is not an attempt to delete tables. Refer "A1-Injection" (SQL) in OWASP top ten.

b. Re-validation of user credentials before display of each page requiring privileged access, so that only authorised requests for pages are accepted. Refer "A7- Missing Function Level Access Control" in OWASP top ten.

PERFORMANCE TESTING USING JMETER



Jmeter was used to baseline performance for a selection of pages from the web application, under load of 20 simultaneous users (one ramping up every second):
Jmeter running 20 users on webcalendar website together

Back to Table Of Contents

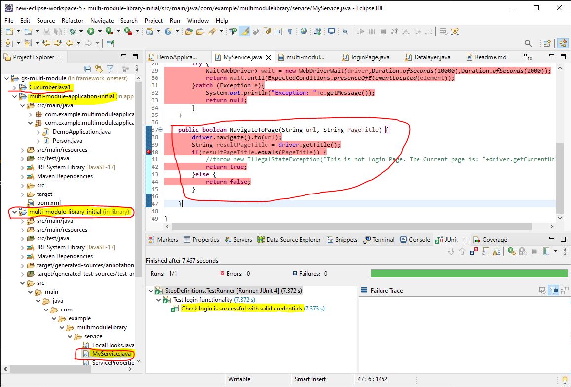
8. USE OF FRAMEWORKS

Frameworks use to hold common code for reuse, across the test team


Note: My framework is in java and is setup in a multi module (three) project in Eclipse. The three independant modules hold code, host code and test code, respectively:

1. Library module: All the reusable code is in it.

2. Application module: It is a Spring Boot microservice sits infront of library. Anyone with access to microservice can use its API to run Selenium tests without ever dealing with browsers.

3. Cucumber-Junit module: For testing puposes, my framework also has a module that consumes the Application Module.

Following is evidence of the Application Module working via API use in Postman:
FrameworkPostman

Following is evidence of Reusable code in library, which is available to application module as a service:
FrameworkLibrary
Note: The above screenshot also shows successful running of cucumber Junit tests in the bottom panel. The Github Repository is linked in Login page (though this one is a private repository).
Back to Table Of Contents

back to Top of Page
back to details of web services integration used
back to login page
back to details of Continuous Integration and Continuous Deployment (CI/CD) using 'onprem and cloud Jenkins ' implemented
to details of Azure hosted scalable microservice based setup of this site
�Jay Sarna 2023