Web Calendar - Integration with SOAP Web Services


back to login page
back to details of Automation used
back to details of SOAP Web Services Integration implemented
back to details of Continuous Integration and Continuous Deployment (CI/CD) using 'onprem and cloud Jenkins ' implemented
to details of Azure hosted scalable microservice based setup of this site


Table of Contents



1. PURPOSE

2. WHAT DOES IT INTEGRATE WITH

3. WHY IS IT IMPORTANT?

4. HOW DOES IT INTEGRATE

5. TESTING USING SOAP UI

6. PREVIOUS WORK WITH WEB SERVICES

Back to Top

1. PURPOSE

To demonstrate how SERVICE ORIENTED ARCHITECTURE can be incorporated into a project.



Back to Table Of Contents

2. WHAT DOES IT INTEGRATE WITH


This application integrates with a web service that supplies month start and end dates and also the corresponding weekdays.
NOTE: This webservice was created and integrated into this application in 2016 when Redhat cloud (Openshift) allowed upto three web applications to be hosted on their free subscription. Now they allow only one application. Therefore, I had take down this webservice (it is no longer operational) and remove the integration with this web calendar application. However, the notes on this page are still valid because they are from 2016 when the webservice was hosted and operational while being integrated with this web application.

Back to Table Of Contents

3. WHY IS IT IMPORTANT

This application has been developed entirely using test driven development including the web services integration.


Back to Table Of Contents

4. HOW DOES IT INTEGRATE

Three step process was followed to achieve the integration:

PRE-REQUISITE

1. Selenium, cucumber running on Eclipse
2. Openshift account setup with RHC and GIT configuration management tools setup.
3. Access to a sample openshift web services project on github.
STEP 1

Setup the Web Service using sample, and incorporate web methods in it needed by Web Calendar application.
What success meant: A web service wsdl (web service definition used by public to consume the web service's services)publically available that exposes the methods needed in web calendar application.

The image below displays the public interface for the web service that is utilised by the wsdl.
STEP 2

Test the web service using development tool to ensure that web service is fit for purpose.
What success meant: Web service operations needed by web calendar application all work.

Web service testing using Eclipse (development tool)
STEP 3

Setup web calendar application (client of web service) to consume the web service by using wsimport command. Click for tutorial.
What success meant: Running the existing cucumber scripts verify that in addition to features added via web service, existing functionality all still works.

The image below displays how web calendar application was setup to consume the web service from Step 1.


The image below demonstrates how the Service was setup and then existing test driven scripts (in cucumber) passed with it.


Back to Table Of Contents

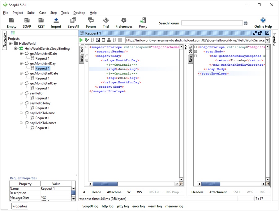
5. TESTING USING SOAP UI

The Web Service created was also integration tested using SOAP UI


In particular,
1. SOAP UI was used to create sample XML messages using the wsdl.
2. The sample SOAP messages were sent to the web service via SOAP UI.
3. The response messages received in SOAP UI, were verified to ensure they displayed the expected information.



Back to Table Of Contents

6. PREVIOUS WORK WITH WEB SERVICES



University of Auckland, Bachelor of Engineering Final year project on Web Services Availability
--------------
PROJECT AIM: To develop a Software Framework to Dynamically Reconfigure Web Services to deal with downtime
--------------

During my final year at university I co-developed with one partner a software framework for dealing with downtime experienced by web services, both scheduled and unscheduled, with the aim of making remote web services robust. Received 'A' grade for project. The application developed would monitor the communications with the web service via a proxy and if it noticed an outage, it would in real time switch to another web service, the link to which was stored in an associated database and could be updated via a GUI interface by a privileged user. In case of maintenance related scheduled outages, this GUI could be used to initiate the switch to a standby web service by user. For unscheduled outages, we came up with two algorithms to implement the proxy’s response, a “pro-active” one and a “re-active” one. The “pro-active” one would use pings to determine the health of the web service and if noticing an outage, it would switch web services in real time. The “re-active” one would use as a trigger, an outage related exception generated by the web service in response to a valid request due to unforeseen outage, to perform the switch.


See below "Summary of Project" Poster used for research's presentation

For details of project, see whitepaper released.


Back to Table Of Contents

back to Top of Page
back to details of Automation used
back to login page
back to details of Continuous Integration and Continuous Deployment (CI/CD) using 'onprem and cloud Jenkins ' implemented
to details of Azure hosted scalable microservice based setup of this site
�Jay Sarna 2023